为了实验怎样才能注册Facebook成功,小编是水也没喝饱,饭也没吃好。
毫不意外,被Facebook折腾得够呛。
睡前一闭眼,就全是这个画面:
![图片[1]-大吐血整理!保姆级Facebook注册笔记!-庆虎资源网](https://img.duokk.com/em/2026/04/wxsync-2023-08-ad8f9b4576c4bf82de9eda068d95395c.png)
经过Facebook的千锤百炼后,也终于收到了注册Facebook时,千千千万不能忘记的一个警告:
旧账号还没找回来,请勿在同一个设备、同一个IP上注册新账号。
现在Facebook对国人注册越来越严格。
好比有些人,可能刚一注册就被停用了。
所以注册前一定要注意很多方面。主要有三个:浏览器、稳定IP、邮箱验证。
Facebook账号购买网站
想节约时间成本的朋友,可以点击下面的购买按钮进入购买商城直接购买一个!
平台支持24小时自助下单购买,自动发货,长期售后
为什么推荐大家去这里购买?
因为这里出售的Facebook账号均为优质独享Facebook账号,都符合优质Facebook账号的特点:
1、每一个账号均采用人工手动注册,确保符合人工操作标准。
2、一个IP地址只注册一个账号,确保账号不会触发Facebook安全验证机制。
3、每一个账号均可以修改密码和所绑定的邮箱等,可以完完全全变成自己可控的账号。
4、网站24小时自动发货,就算你是半夜购买,一样可以顺利购买!
1。浏览器与IP
Facebook新号注册前,需要准备以下几样东西:
邮箱/手机号、姓名、出生年月、一张真人照片。
![图片[3]-大吐血整理!保姆级Facebook注册笔记!-庆虎资源网](https://img.duokk.com/em/2026/04/wxsync-2023-08-aa130b184657dc4774573803c687ba17.png)
Ⅰ在注册时,尽量选择Google浏览器。
Ⅱ在注册前,点击浏览器右上方的三个竖点,选择“设定”/“设置”,在隐私与安全处,清除浏览数据及缓存。
Ⅲ尽量保持“一号一机一IP”。关于网络环境,自然专线是zui好的,一定要稳定IP。
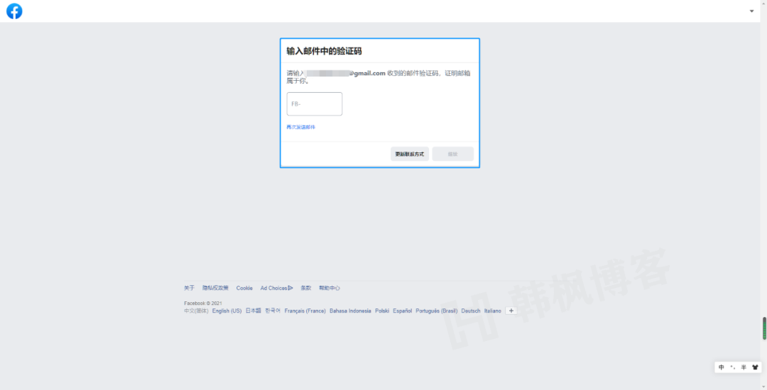
2。邮箱验证
在邮箱验证时,有建议用Gmail邮箱,但实际上会有一定的问题。
![图片[4]-大吐血整理!保姆级Facebook注册笔记!-庆虎资源网](https://img.duokk.com/em/2026/04/wxsync-2023-08-38086a5975a4825f8ceb347b47f90592.png)
ⅠGmail注册需要手机验证,登录邮箱有时也需要手机验证,还需要科学上网。
在接收验证码时,如果想避免科学上网和手机验证,可以选择QQ邮箱关联Gmail邮箱,代替接收。
如果:还是显示Facebook账户被停用,则点击申诉,上传照片后等待。
17:19,小编上传了照片。
17:23,在Gmail邮箱收件中,Facebook 发来了“账户已创建”的消息。
![图片[5]-大吐血整理!保姆级Facebook注册笔记!-庆虎资源网](https://img.duokk.com/em/2026/04/wxsync-2023-08-b19a763a21e9f60a9cc048dc01fe934a.png)
![图片[6]-大吐血整理!保姆级Facebook注册笔记!-庆虎资源网](https://img.duokk.com/em/2026/04/wxsync-2023-08-9681976fbfbfd38e9fc6d582b17acbe4.jpeg)
Ⅱ如果没有Gmail邮箱又想注册,那又有哪些邮箱可以选择呢?
首先,亲自实验。
qq邮箱(英文版也不行)与hotmail邮箱无法接收验证码,就算你刷新刷到手抽筋。
![图片[7]-大吐血整理!保姆级Facebook注册笔记!-庆虎资源网](https://img.duokk.com/em/2026/04/wxsync-2023-08-26096a4e7b7d8b5e0699ac7ba2aee12d.png)
Ⅲ其次,目前测试可以接收验证码的邮箱有:
outlook邮箱和rambler.ru邮箱。
// outlook属于微软旗下,免费注册,不需要手机号,也不需要科学上网,很方便。
但有时会注册不了Facebook。
![图片[8]-大吐血整理!保姆级Facebook注册笔记!-庆虎资源网](https://img.duokk.com/em/2026/04/wxsync-2023-08-6b6a10bfbb08e1bf39b0c34fbba40c85.png)
// 相比outlook,这个俄国邮箱就有点麻烦了,(网址:rambler.ru )。
它可以科学上网,也可以不科学。但建议科学上网,方便验证过程能顺利刷出来。
进入首页后,可以使用谷歌翻译,按照要求填写注册资料。
验证问题是俄文,回答会有点麻烦,使用翻译工具复制粘贴就好。
![图片[9]-大吐血整理!保姆级Facebook注册笔记!-庆虎资源网](https://img.duokk.com/em/2026/04/wxsync-2023-08-9629877991a2d7b8eafc517825e74898.jpeg)
![图片[10]-大吐血整理!保姆级Facebook注册笔记!-庆虎资源网](https://img.duokk.com/em/2026/04/wxsync-2023-08-cf92684b65df97f3ce49d9c2c37089ee.png)
接着,会让你填写姓名(英文、拼音都可以)、年月日、选择性别。
zui后一项是住址,可以跳过。
接收界面如下图,点击邮件图标一栏就是收件箱。如果Facebook发了验证码没收到,重发一次就好。
![图片[11]-大吐血整理!保姆级Facebook注册笔记!-庆虎资源网](https://img.duokk.com/em/2026/04/wxsync-2023-08-0394f8dcc0dd4e8e772b449a3637a78a.jpeg)
账号注册后,按照流程会提醒“上传头像”、“寻找你认识的好友”等,全部跳过就好。
不上传、不寻找好友,不发帖子。
3。账号用不了
如果账号提示“无权访问主页”,一般有两个选择。
Ⅰ重新注册。一定要更换IP和设备。
Ⅱ申诉。申诉等待时长或许较长,需要上传身份证件,人工审核如果没有通过,可以写邮件回复,说明注册Facebook的目的,再传身份证。
身份证可以借用他人信息(武侠、小说人物也可以…),P一下尽量逼真,毕竟Facebook不可能接入公安系统。
如果注册时用的英文名,可以附上说明:抱歉,没在FB上用真实的中文姓名,是以为只能用英文名。
![图片[12]-大吐血整理!保姆级Facebook注册笔记!-庆虎资源网](https://img.duokk.com/em/2026/04/wxsync-2023-08-52e5c9175bf0a3055795086a2956c1bf.jpeg)
Ⅲ建议收藏,针对不同问题,以下有不同页面可以申诉:
✉登陆和密码问题:http://suo.im/5fBjgD
✉举报页面:http://suo.im/4E0fUL
✉账号被禁用:http://suo.im/50ySTQ
✉不能验证账户:http://suo.im/585wj8
✉不能访问个人信息:http://suo.im/585wkK
✉不能收到确认邮件:http://suo.im/5n7wfm
✉无法访问页面:http://suo.im/4T2FWp
Facebook与SEO
2010年年底,Google算法大规模调整。
Google越来越重视网站的原创性,如何判断原创内容,除了自身规则外,更多是抓取Facebook和Twitter的内容。
即,如果你的Facebook帖子被广泛转发、分享,其中一些客户会在其外部链接点击进你的网站。
通过社交平台分享的独立站链接,在搜索引擎中的排名以及权重都会相应提升。
如果访客停留时间过长,则Google还会视为优质外链,从而更加增加权重。
还是无法注册?点击获取一个Facebook账号

![图片[2]-大吐血整理!保姆级Facebook注册笔记!-庆虎资源网](https://img.duokk.com/em/2026/04/2-26-300x100-1.png)











暂无评论内容